Page 1 - Showing 5 of 5 posts
View all posts by years →
- How to Build Resilient Observability Pipelines with OpenTelemetry and Kafka!
Prevent log and metric loss using local buffering and decoupled ingestion
11 min read - The Modern Media Homelab: Docker Stacks Deployed with GitHub Actions & Komodo
Docker-based arr stack automation with Doppler secrets, Traefik routing, and complete observability
15 min read - Supercharge Postgres on K8s: A CNPG PostgreSQL + Pigsty Observability Guide
Tired of surface-level metrics? Learn how to leverage the most powerful PostgreSQL exporter to gain complete visibility into your…
15 min read - Flipping the Switches: Adding Services to a Declarative NixOS Homelab [Part-2]
A guide to deploying Traefik, Komodo, and Keycloak, then using OIDC to secure your container logs with Single Sign-On.
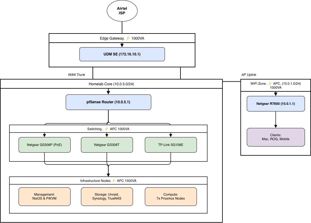
8 min read - It’s Alive! Bootstrapping a Declarative NixOS Homelab [PART-1]
How I shocked my server to life over the network with nixos-anywhere and now orchestrate it all with Colmena, Traefik, and Komodo.
13 min read